Contagem de estoque (Ajustando de forma manual)

You are here:
Tempo estimado de leitura 2 min

Dentro do módulo do E-TRADE, acesse o Estoque.

Clique em produtos.

Selecione a aba estoque.

Clique em contagem de estoque

Clique em novo

Selecione a forma de lançamento desejada. Geralmente utilizada (Atualizar quantidade).

Atenção !

Na Aba Dados você pode selecionar o comportamento da contagem de estoque!
Desde o lançamento dos produtos durante a contagem
E também na fase final que é a efetivação, que é o que vai acontecer quando você salvar e efetivar. Ou seja o que realmente vai acontecer no seu estoque real !

Entenda os dois campos.

Lançamento: É o comportamento quando você está lançando os produtos dentro da contagem de estoque. (ISSO NÃO AFETA O SEU ESTOQUE REAL, VOCÊ NESTA ETAPA ESTÁ SOMENTE EM MODO DE CONTAGEM).

> Ao escolher atualizar quantidade, toda vez que você inserir um produto na contagem, ele pedirá um VALOR/QUANTIDADE que será fixado na contagem deste produto.
Ex: Se você digitar um código de produto e por 10 peças, e logo em seguida procurar o mesmo produto e digitar 6, a quantidade final deste será 6 ! Pois voce selecionou atualizar quantidade
no lançamento dos produtos na contagem 😉

Agora se….

> Ao escolher incrementar quantidade, toda vez que você inserir uma quantidade X no seu produto este será (Incrementado / aumentado / somado ).
Ex: Se você pegar um produto, e informar 6 unidades e logo em seguida procurar o mesmo produto e por que tem 10 unidades, a quantidade final será de 16. Pois ele esta com a função de incrementar.

Então lembre-se, para escolher a opção que melhor atende a sua necessidade. Não existe a certa e sim a que mais ser útil pra você.

Chame nossa equipe para lhe ajudar neste processo.
Aba efetivação!

Há duas opções. Por padrão fica em atualizar estoque o que significa que ao estar nesta opção, ao terminar a contagem, o estoque que foi definido dos produtos, durante a contagem será atualizada.

Ou Seja

se você tinha 10 produtos no estoque de determinado produto e agora nesta contagem você informou 50 produtos.

Sua quantidade final no estoque deste produto será de 50!

Então se você quer que o resultado da contagem seja ao contrario, que tudo que você informou na contagem se SOME ao total já existente ao que tem na quantidade de estoque de sua empresa então escolha a opção de Incrementar ao invés de atualizar.
Atenção ! Ao utilizar a opção de incrementar na aba efetivação, lembre-se que se o estoque atual dos produtos contados estiver negativo, ele ira ser contabilizado na soma. !

Ou seja ! Se voce esta contando o estoque de um produto, que hoje está por exemplo com -10 ! E durante a contagem voce informou 30 ! E na ABA de Efetivação, voce escolheu INCREMENTAR. O sistema irá Somar +30 a quantidade do produto que contem -10, ou seja o estoque deste produto no exemplo será de 20 unidades.


Continuando….

Na barra superior do menu de contagem de estoque estas duas opções conforme mostra imagem abaixo podem ser utilizadas.

Recomendamos marcar as 2

Quantidade Manual e Atualizar lista automaticamente.

exemplo acima de como indicamos ficar


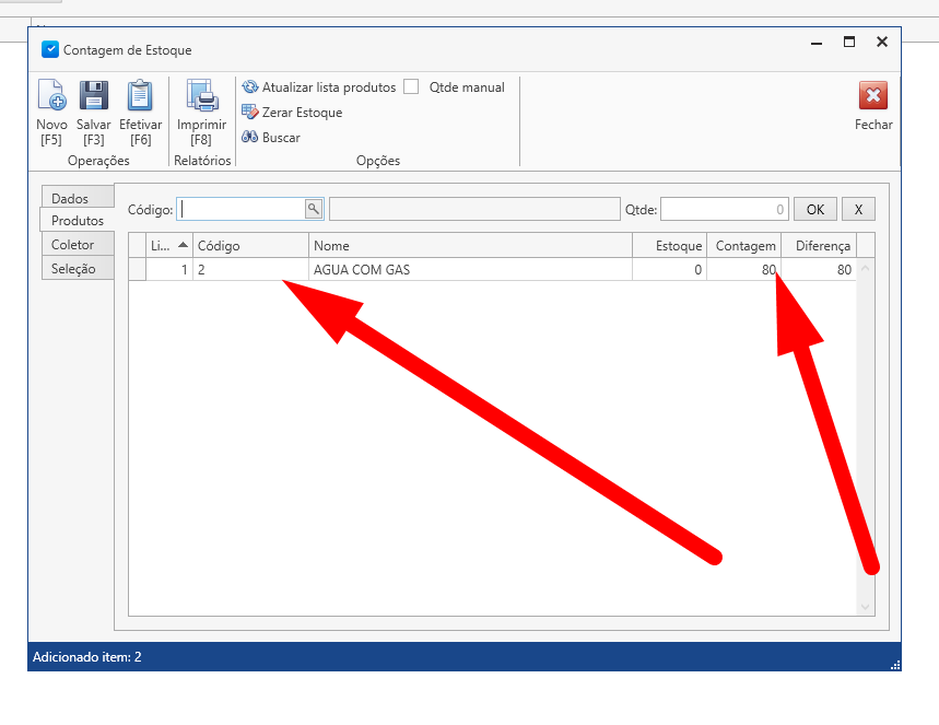
Selecione a aba Produtos da Guia contagem de estoque conforme mostra imagem.

Selecione o produto que deseja atualizar a contagem de estoque. Para isso no campo codigo digite o codigo interno , codigo de barras, ou clique para pesquisar na lupa.

Clicando na lupa a lista de produtos é exibida, também é possível digitar o código de barras interno ou beepar o código de barras do produto.

Produto selecionado, agora insira sua quantidade de estoque real.

No exemplo abaixo, iremos colocar 80 unidades no estoque da água com gás.

Após ter dado um ENTER na quantidade de produtos, agora clique em atualizar lista de produtos.

Observe que está listado o produto e a alteração.

Se você esta utilizando o leitor de código de barras para auxiliar a busca dos produtos, e quer digitar a quantidade do produto manualmente, marque a caixa (QTDE MANUAL) que fica na barra superior da janela de contagem. Com esta opção marcada você vai BEEPAR o produto e o sistema vai ficar parado na tela de quantidade esperando você digitar uma quantidade manual depois de você da um enter.

Depois dos lançamentos desejados terem sido realizados, clique em salvar.

E efetivar para finalizar.

Confirme

Observe a mensagem no rodapé. Concluído com sucesso.

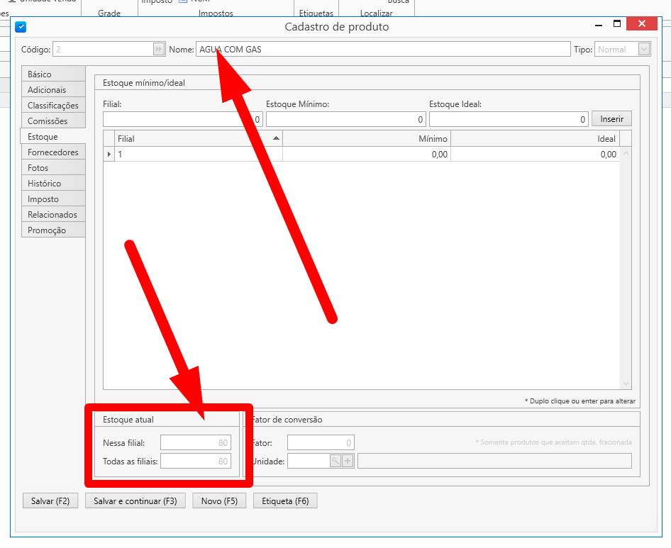
Volte em produtos / aba produtos / e localize o produto que estávamos editando a quantidade em estoque.

Abra o produto e vá na aba estoque.

Verifique o (Estoque Atual), que na imagem abaixo está informando agora 80.

Na busca dos produtos , na listagem (na GRID) podera ter o campo informativo, quantidade de estoque também. Não necessitando abrir o cadastro do produto para ver sua quantidade atual. Se no seu sistema não aparece, solicite para nosso suporte colocar.

Está pronta a alteração manual.

ATENÇÃO:

Ao importar uma nota de compra, a quantidade informada na nota de compra dos produtos será incrementada automaticamente no sistema.

Was this article helpful?
Dislike 0
Visualizações: 95